Welcome to the jungle of digital content, where video files are as wild and heavy as a gorilla on a banana binge! If you’re going bananas over trying to upload your video to GitHub only to find it’s too hefty, you’ve swung to the right tree. GitHub has a file size limit of 100MB, which can be a tight squeeze for your video masterpieces. Fear not! This guide is your vine to swing on, showing you how to slim down those chunky videos without losing quality. Let’s not monkey around any longer and get straight to the point!
Table of contents
- Method 1: Reduce Video Size For GitHub Using ezyZip Media Converter
- Method 2: Reduce Video Size For GitHub Using Online Tool
- Method 3: Reduce Video Size For GitHub On Windows Using HandBrake
- Method 4: Reduce Video Size For GitHub On Mac Using iMovie
- Method 5: Reduce Video Size For GitHub On Linux Using FFmpeg
- Frequently Asked Questions About Reducing Video Size For Github
How to Reduce Video Size For GitHub Using ezyZip Media Converter
Need to compress your video file so it fits within GitHub’s upload limits? ezyZip Media Converter makes the process quick, efficient, and hassle-free—no loss in clarity, just optimized files! 🚀🎥
- Download & install ezyZip Media Converter – because managing large files shouldn’t feel like wrangling an octopus! 🐙✨

- Launch ezyZip & click “Compress Media” – time to trim that file down for smoother GitHub uploads! 📩

- Click “Select Media File” –– pick the video you need to compress. 🎞️

- Set your desired maximum file size, then click “Compress” – adjust compression settings to ensure compatibility while maintaining quality! 🛠️

- Save your newly compressed file – upload it to GitHub effortlessly, keeping your repository clean and efficient! 🏗️

And just like that, your video is GitHub-ready—lighter, high-quality, and perfect for smooth repository management! 🚀🐙
How To Reduce Video Size For GitHub Using Online Tool
Going bananas over big files? Let ezyZip squash them up for you! ezyZip is an online tool that’s as easy to use as peeling a banana. Here’s how to make your video files GitHub-ready without any software installation:
-
Head to ezyZip’s Video Compression Page: In the jungle of the internet, navigate to ezyZip’s video compression page. Let’s try to compress down to 100MB together.
-
Upload Your Video: Click “Select video to compress” and pick the video file from your digital treehouse. The bigger the file, the longer the upload takes – patience, young padawan! You can also drag and drop your video file directly onto the upload box.

-
Compress That Video: Hit the “Compress Video” button and watch ezyZip work its magic, compressing your video faster than a monkey peeling a banana.

-
Download Your Video: After the compression is complete, download your new, slimmer video file. It’s as easy as peeling a banana!
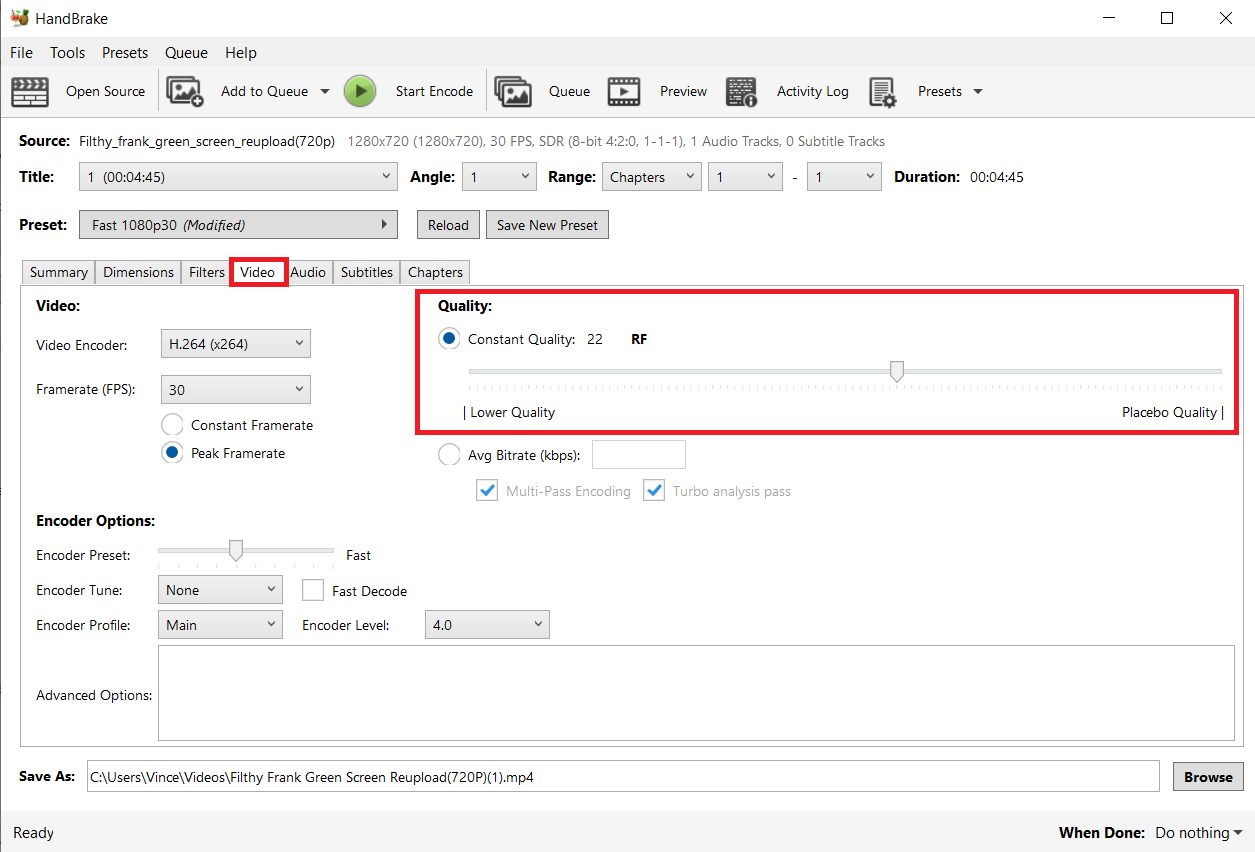
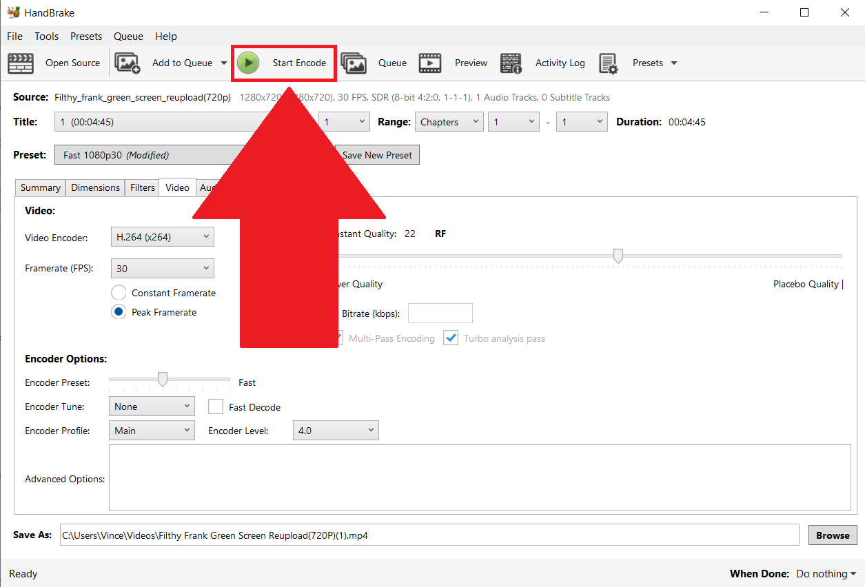
How To Reduce Video Size For GitHub On Windows Using HandBrake
No more monkeying with file sizes on Windows, HandBrake is here to rescue! This free tool can compress videos faster than a monkey swinging through the trees.
- Download HandBrake: Visit the HandBrake website and download the software. Install it like you’re setting up your treehouse.

- Open Your Video: Launch HandBrake and click “Open Source” to select your video file or drag & drop the file to the handbrake.

- Adjust Settings: Choose the “Web Optimized” option and adjust the quality slider. Not too much, or you’ll squish your video quality like a banana underfoot.

- Compress: Click “Start Encode” and let HandBrake fling your file size down.

- Save: Once done, locate the video file to the directory you designated in the handbrake. It’s now as travel-ready as a monkey with a backpack!

How To Reduce Video Size For GitHub On Mac Using iMovie
Mac users, don’t feel left out of the troop! iMovie is your tool to trim those videos down to size, as slick as a monkey’s backflip.
- Open iMovie: Launch iMovie and create a new project. Drag your video into the project area.

- Share: Click on the “File > Share” button (the little square with an arrow) and select “File.”

- Adjust Quality: Choose “Custom” for the quality and drag the knob to get the file under 100MB, and reduce the resolution if necessary. It’s like dieting for your video, but much easier. Click “Next” to save your file.

- Export: Click “Save” and Voilà, your video is now slim enough to zip through the digital jungle and onto GitHub.

How To Reduce Video Size For GitHub On Linux Using FFmpeg
For the Linux-loving tech monkeys, FFmpeg is your Swiss Army knife for video compression. It’s like having a jungle survival kit but for digital content. It’s like calling over the jungle birds to lend a hand.
- Install FFmpeg: Head over to FFmpeg Website to install.
For step-by-step instructions on how to install it for windows, swing over to ezyZip FFMpeg installation.

- Compress Video: In the terminal, navigate to your video’s folder and run ffmpeg -i input.mp4 -vcodec h264 -acodec mp2 output.mp4. Replace “input.mp4” with your video file name and “output.mp4” with the name for your compressed file.
ffmpeg -i input.mp4 -vcodec h264 -acodec mp2 output.mp4

- Check Size: Make sure your new video file is under 100MB. If it’s still too big, play with the compression settings like a monkey with a new toy.

And there you have it, folks! Whether you’re a Windows, Mac, or Linux user, you now know how to reduce your video size for GitHub. No more going bananas over big files; with these tools, you’ve got it zipped! Remember, when it comes to archiving software, it’s a jungle out there, but you’re now equipped to swing through it with ease.
Frequently Asked Questions About Reducing Video Size For Github
How big can my files be on Github?
Github prefers files that are smaller than 100MB. Anything larger and Github starts to get grumpy, like a monkey without bananas.
Can I upload videos directly to Github?
Yes, but remember, Github is not a video hosting service. It’s best used for smaller, necessary clips related to your projects.
How does zipping help with video file size?
Zipping doesn’t reduce the size of the videos themselves but compresses them into a single file, making it easier to upload and download. Think of it as packing your bananas into a single bag.
Will compressing my video reduce its quality?
Yes, compression can affect video quality, but with the right settings, the change can be minimal. It’s all about finding the right balance between size and quality.
What’s the best video format for Github?
MP4 is a great choice due to its high compression efficiency and compatibility. It’s the banana of video formats – universally loved and accepted.
Remember, my fellow primate programmers, reducing video size for Github doesn’t have to be a daunting task. With these tools and tricks, you’ll be the king of the jungle in no time. Now, go forth and compress those videos. No more monkeying around; we’ve got it zipped!
